Chrome多线程模型的优缺点
开源是口好东西,它让这个充斥着大量工业垃圾代码和教材玩具代码的行业,多了一些艺术气息和美的潜质。它使得每个人,无论你来自米国纽约还是中国铁岭,都有机会站在巨人的肩膀上,如果不能,至少也可以抱一把大腿。。。
现在我就是来抱大腿的,这条粗腿隶属于Chrome(开源项目名称其实是Chromium,本来Chrome这个名字就够晦涩了,没想到它的本名还更上一层楼...),Google那充满狼子野心的浏览器。每一个含着金勺子出生的人都免不了被仰慕并被唾骂,Chrome也不例外。关于Chrome的优劣好坏讨论的太多了,基本已经被嚼成甘蔗渣了,没有人愿意再多张一口了。俗话说,内行看门道外行看热闹,大部分所谓的外行,是通过使用的真实感受来评定优劣的,这无疑是最好的方式。但偏偏还是有自诩的内行,喜欢说内行话办外行事,一看到Chrome用到多进程就说垃圾废物肯定低能。拜托,大家都是搞技术的,你知道多进程的缺点,Google也知道,他们不是政客,除了搞个噱头扯个蛋就一无所知了,人家也是有脸有皮的,写一坨屎一样的开源代码放出来遭世人耻笑难道会很开心?所谓技术的优劣,是不能一概而论的,同样的技术在不同场合不同环境不同代码实现下,效果是有所不同的。既然Chrome用了很多看上去不是很美的技术,我们是不是也需要了解一下它为什么要用,怎么用的,然后再开口说话?(恕不邀请,请自行对号入座...)。。。
人说是骡子是马拉出来遛遛,Google已经把Chrome这匹驴子拉到了世人面前,大家可以随意的遛。我们一直自诩是搞科学的,就是在努力和所谓的艺术家拉开,人搞超女评委的,可以随意塞着屁眼用嘴放屁,楞把李天王说是李天后,你也只能说他是艺术品位独特。你要搞科学就不行,说的不对,轻的叫无知,重的叫学术欺诈,结果一片惨淡。所以,既然代码都有了,再说话,就只能当点心注点意了,先看,再说。。。
我已经开始遛Chrome这头驴了,确切一点,是头壮硕的肥驴,项目总大小接近2G。这样的庞然大物要从头到脚每个毛孔的大量一遍,那估计不咽气也要吐血的,咱又不是做Code review,不需要如此拼命。每一个好的开源项目,都像是一个美女,这世界没有十全十美的美女,自然也不会有样样杰出的开源项目。每个美女都有那么一两点让你最心动不已或者倍感神秘的,你会把大部分的注意力都放在上面细细品味,看开源,也是一样。Chrome对我来说,有吸引力的地方在于(排名分先后...):
- 它是如何利用多进程(其实也会有多线程一起)做并发的,又是如何解决多进程间的一些问题的,比如进程间通信,进程的开销;
- 做为一个后来者,它的扩展能力如何,如何去权衡对原有插件的兼容,提供怎么样的一个插件模型;
- 它的整体框架是怎样,有没有很NB的架构思想;
- 它如何实现跨平台的UI控件系统;
- 传说中的V8,为啥那么快。
但Chrome是一个跨平台的浏览器,其Linux和Mac版本正在开发过程中,所以我把所有的眼光都放在了windows版本中,所有的代码剖析都是基于windows版本的。话说,我本是浏览器新手、win api白痴以及并发处理的火星人,为了我的好奇投身到这个溜驴的行业中来,难免有学的不到位看的走眼的时候,各位看官手下超生,有错误请指正,实在看不下去,回家自己牵着遛吧。。。
扯淡实在是个体力活,所以后面我会少扯淡多说问题。。。
关于Chrome的源码下载和环境配置,大家看 这里(windows版本),只想强调一点,一定要严格按照说明来配置环境,特别是vs2005的补丁和windows SDK的安装,否则肯定是编译不过的。。。
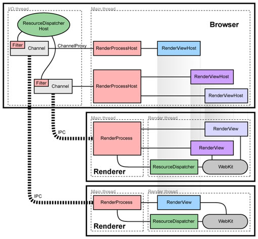
最后,写这部分唯一不是废话的内容,请记住以下这幅图,这是Chrome最精华的一个缩影,如果你还有空,一定要去 这里 进行阅读,其中重中之重是 这一篇 。。。

图1 Chrome的线程和进程模型